LVE Limits for Reseller Accounts on cPanel

Collapse
X
 
  • Time
  • Show
Clear All
new posts
  • gossdhosting
    Junior Member
    • Jun 2021
    • 4

    #1

    LVE Limits for Reseller Accounts on cPanel

    Hello,

    We are looking for a feature where we can set specific limits for a reseller account in WHM so that all of their sub-accounts/any account he creates have the same upgraded limits, instead of the default limit we set.

    We are aware of the reseller-specific limits, but they do not serve our purpose. For instance, if a reseller hosting customer wants to upgrade their account's limits, including the sub-accounts, we are unable to do so without changing all their account limits one by one or setting limits to the packages of the reseller.

    Could anyone assist us with this?​
  • bogdan.sh
    Administrator
    • Nov 2016
    • 1279

    #2
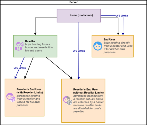
    Hi,
    Could you please explain more how it should be? What you are going to control from your (Admin) side?

    Currently it works in the following way - if reseller limits are enabled the resellers can manage limits for their subaccounts, if reseller limits are not enabled - the default server limits are applied to all the accounts.

    Click image for larger version

Name:	ResellerLimits-diagram-c89ee20a.png
Views:	491
Size:	80.9 KB
ID:	39832

    Please also review the provided scenarios in https://docs.cloudlinux.com/shared/limits/#design e.g.:

    As you probably have already understood, the reseller will technically be able to assign his/her end-users limits higher than his Reseller limits. However, it won’t be possible for the end-users to go over the reseller limits no matter what his individual limit is.
    Attached Files

    Comment

    • gossdhosting
      Junior Member
      • Jun 2021
      • 4

      #3
      Sorry for the delayed response. Here is what I meant with my feature request.

      Click image for larger version

Name:	cloudlinux.png
Views:	452
Size:	72.4 KB
ID:	39967

      Comment

      • bogdan.sh
        Administrator
        • Nov 2016
        • 1279

        #4
        It works exactly that way. If you will not set the limits for the Reseller1 (left side) the subaccounts will got the default server limits.
        Same time, if you set a limits for reseller 2 (right side), create a package under that reseller and then create a subaccount under that package - it will get the limits from that reseller's package.

        To confirm I just tested on our lab servers, here is the 2nd scenario with custom package under reseller.Click image for larger version

Name:	Screenshot_20240502_122919.png
Views:	624
Size:	51.0 KB
ID:	39971

        Comment

        • gossdhosting
          Junior Member
          • Jun 2021
          • 4

          #5
          For the second scenario in my diagram, there isn't any package involved. Irrespective of any package, it should set the new account to the custom limit.

          In the case of packages, a reseller may create x number of packages and as a root, we cannot allocate resources to every package he creates. This has to be automatic.

          Comment

          • bogdan.sh
            Administrator
            • Nov 2016
            • 1279

            #6
            Thanks for the clarification, so basically it's about 'specific default LVE limits for all reseller's subaccounts' where the root can define them from a single place.

            Please submit a feature request at https://features.cloudlinux.com/ and include the link to this forum thread.

            Comment

            • gossdhosting
              Junior Member
              • Jun 2021
              • 4

              #7
              I raised a request the the same a week back, but I haven’t heard back anything till now..

              Comment

              Working...